How to divide by 3 the Scrap of your more valuable Products?
Ultimo Caso de Éxito Dividir por 3 la merma de una sección de producción con productos de mas Alto valor añadido.Sin duda este tipo de proyecto y de logros (150-200K€/año de costes directos menos) son de los mas complicados porque requieren acoplar hasta 7 palancas de mejora. La Calidad siendo el ultimo resultado de estos sistemas de producción ingeniosos.
Last Success Story Divide by 3 the Scrap of a production plant with the most value added products.Undoubtedly this type of project and achievements (150-200K€/year of les direct costs) are the most complicated because they require coupling a variety of levers for improvement. Quality being the ultimate result of these ingenious production systems.
Resultados conseguidos
Sistema de Producción Definido
Paso 1: Creación de Smart Reporting Tool y Zona de Management Visual
Paso 2: Gestión Por Procesos / “Encargado Virtual”
Implantación de un “Encargado Virtual”
Recordatorio y Alarmas sobre procesos pendientes
Mas de 20 Procesos bajo control: Calidad, Seguridad, 5S, MA, Checklists
Modulo de Mejora continua de procesos SMED
Modulo de Mejora continua de procesos MA
Paso 3: Auto-Mantenimiento & Mejora Continua
Eliminar el Iceberg de la Ignorancia
Gestión del Auto mantenimiento por parte de los Operarios
Clasificación de Incidencias por nivel de Criticidad e Impacto
Comunicación entre turnos de reparaciones
Retroalimentación y Mejora de los procesos de MA
Modulo de Mejora Continua con las Ideas de los Operarios
Reporting de Repetitividad de Incidencias y Tiempos de Respuestas (SLA)
Paso 4: Implantación de Excelencia en Términos de Management 7S (5+2)
Paso 5: Mejoras técnicas para una Mejora de la Calidad a la fuente y una reducción de micro paros
Optimización Calidad “Aguas arriba” mediante optimización de Máquinas y Control de proceso
Paso 6: Cambio Organizacional
Diseño e Implantación de una Organización mas Eficiente:
- Especialización
- Reducción Desplazamientos
- Estandarización de Procesos
reducción de la variabilidad gracias a la especificación de los Team leaders
Resumen de las Palancas de Mejora Implantadas
Resultados conseguidos
Orígenes: Obstáculos

Principales derroches identificados:

Punto de Partida de la Eficiencia

Estado actual de los Cambios

Sistema de Producción creado & empleado

Tecnicas Lean utilizadas en el Proyecto

Sistema de producción VS Sistemas Ágiles

Sistema de Producción creado

ORGANIZACIÓN ENFOCADA A LA MEJORA CONTINUA

ORGANIZACIÓN ENFOCADA A LA MEJORA CONTINUA

Sistema de Producción creado
CONTROL & KPIS: REPORTING LEAN-6Sigma

Flash resultados – visual management

CONTROL & KPIS: REPORTING LEAN-6Sigma

Sistema de Producción creado

5S & ERGONOMIA & CONTROL DE CONSUMIBLES
ANTES

5S & ERGONOMIA & CONTROL DE CONSUMIBLES
Metodología de Transformación

5S & ERGONOMIA & CONTROL DE CONSUMIBLES
DESPUES

Sistema de Producción creado

Eje de trabajo Actual: Crear un sistema de producción
Pasar de una organización donde nos apoyamos sobre gente excelente y procesos mediocres a una organización con procesos Excelentes y gente normales.

Creación de un gestor de procesos Sobre-medida
- Procesos de pedidos de Consumibles
- Procesos de gestión de Rodillos
- Partes de cambios de turno
- Partes de repartición de la plantilla
- Procesos de control de nivelación de baterías
- Checklists 5S / Consumibles
- Módulos de gestión del Mantenimiento Autónomo

Planificación de las tareas de gestión de cada técnica Lean

Sistema de Producción creado

Mapa de Procesos de Gestión del Planning: VA /NVA

Generador de Stock, Sobre producción, Esperas, insatisfacción general
INSTA-PLAN: Pull Flows & Shorter Lead Times

Ventajas de Insta-Plan:
- Sincronización de todos los departamentos en el mismo Planning
- Eliminación del trabajo administrativo
- Evolución de la planificación en tiempo real
- Reducción de Sobre-producción & Flujo Pull en toda la empresa
- Reducción Tiempos de Cambios & merma de arranque mediante un modulo de secuenciación
- Liberación de recursos para realizar otras tareas –
Insta-Plan Ejemplo de Planning visual: Terminal jefe de producción

ista terminal Jefe de Producción:
- Sistema de semáforo verde cuando todas las materias primas están disponible dentro de la unidad de producción
- Algoritmo de planificación respectando el rendimiento de cada máquina y las necesidades de mantenimientos semanales
- Alertas visuales en caso de retraso sobre Planning –
Insta-Plan Ejemplo de Planning visual:
Terminal proveedor interno

Vista terminal Proveedor Interno:
- Sistema de Alertas visuales en caso de peligrar hora de entrada en Máquina
- Seguimiento de la producción en tiempo real –
Planificación integral y gestión única
La gestión del Planning es vital en la industria para evitar:
- Perdida de rendimiento de todo el sistema productivo por falta de materiales
- Perdida de rendimiento de la planta por mala secuencia de ordenes de fabricación
- Aumento de Merma por mala secuencia de ordenes de fabricación
Además de estos impactos económicos es obvio que una buena gestión del Planning mejora nuestra calidad de servicio y nuestra competitividad a través de la fiabilidad de nuestros plazos de entrega.
La gestión del Planning en offset es muchas veces una carrera de obstáculos llena de tareas sin valor añadido que saturan varios recursos de la empresa desviándoles de sus funciones principales:
- Jefe de Sección (15%->50% del tiempo)
- Almacén (10%-30% del tiempo)
- Coordinadora planta (5->10% del tiempo)
- Departamento Soporte: (FTP/ Tintas / Formatadora / Barniz/etc…) (5%->10% del tiempo)
Ejemplo Artes Gráficas: Códigos de tinta para reducir los tiempos de cambio

Sistema de Producción creado

Integrar el SMED como cultura

Identificar Familias de Cambios por Peso de DownTimes

Analisis de Tipos de Cambio

Estrategia de mejora del Valor añadido del personal

LISTADO DE TAREAS A PREPARAR

Implantación Control de Preparación de los cambios

Sistema de Producción creado

Integrar el Mantenimiento Autónomo Continuo como cultura

Insta-TPM: Importancia del Mantenimiento Autónomo

Insta-TPM una herramienta de gestión global del Mantenimiento Autónomo:

Mantenimiento Autonomo Continuo

Insta-TPM una herramienta fácil y ágil para seleccionar y asignar las tareas de mantenimiento autónomo prioritarias

Sistema de Producción creado

El Plan Visual de Mantenimiento

Hemos creado esta herramienta de Comunicación con Mantenimiento con los Objetivos siguientes:
- Tener un Plan Visual de Mantenimiento
- Estandarizar los diagnósticos de producción
- Priorizar las Solicitudes en función de su impacto sobre el OEE
- Favorecer una colaboración eficiente entre Mantenimiento & Producción
- Controlar la calidad de servicio de Mantenimiento
- Eliminar el trabajo administrativo y las perdidas de información
- Mejorar la Eficiencia a través la mejora del Mantenimiento
Ventajas & Funciones del Plan Visual de Mantenimiento

El Mantenimiento Perfecto: Un Reto complejo & Amplio

Niveles de Impacto de una Solicitud a Mantenimiento
| PARAMETROS | NIVEL DE IMPACTO 0 | NIVEL DE IMPACTO 1 | NIVEL DE IMPACTO 2 | NIVEL DE IMPACTO 3 |
| VELOCIDAD | No influye | Micro-Paros con repercusión leve y perdida de hasta 1000 ej. / hora | Micro-Paros con repercusión notable y perdida de hasta 1500 ej. / hora | Micro-Paros con repercusión importante y perdida superior o igual a 1500 ej. / hora Riesgos de Seguridad |
| PAROS (Cuenta doble) | No influye | Paros con repercusión leve y/o perdidas de hasta 5 minutos por cambio Averías de hasta 30 minutos | Paros con repercusión notable y perdida de hasta 15 minutos por cambio Averías de hasta 45 minutos | Paros con repercusión importante y perdida superior o igual a 15 minutos por cambio Averías de mas de 45 minutos Riesgos de Seguridad |
| MERMA | No influye | Perturbaciones que implican un aumento de merma de hasta el 5% de los trabajos | Perturbaciones que producen un aumento de merma de hasta el 10% de los trabajos | Perturbaciones que producen un aumento de superior al 15% de los trabajos Riesgos de Seguridad |
Solicitudes Actuales KBA

Sistema de Producción creado

ZONA ÁGORA

ZONA ÁGORA: GESTIÓN DE LA EFICIENCIA
LA EXCELENCIA ESTÁ EN LOS DETALLES

ZONA ÁGORA: GESTIÓN DE LA INNOVACIÓN
SIEMPRE SE PUEDE MEJORAR

ZONA ÁGORA: GESTIÓN DE LA CALIDAD
LA CALIDAD DE HOY ES EL FUTURO DE MAÑANA


Seguimiento de Averías & Paros Alargados

RESULTADOS

Que hemos conseguido?

Tiempos de Cambio: Excelente

Tendencia Cambios 2015 vs 2016

Evolución Merma

Resultados Financieros

Método de evaluación directo (Controller de gestión)

PUNTO DE VISTA INDUSTRIAL
HORAS A VENDER DE MAS…..

PUNTO DE VISTA INDUSTRIAL
CARTONCILLO DE MENOS A COMPRAR…

BALANCE INDUSTRIAL ANUAL PROYECTO INSTA-LEAN
Sección Offset unicamente

Proyección a 5 años vista
Dado la estabilización de los resultados durante los 6 últimos meses del proyecto y que los resultados de los 6 primeros meses eran modestos porque el proyecto era en fase de implantación podemos estimar que el nivel de ahorro de horas de producción se puede mantener sin grandes nuevos esfuerzos en los próximos años.
Lo que nos permite realizar la siguiente proyección:

| AÑOS | 1 | 2 | 3 | 4 | 5 |
| Ahorro acumulado escenario optimista | xxx K€ | xxx K€ | xxx K€ | x.xxx K€ | x.xxx K€ |
| Ahorro acumulado escenario realista | xxx K€ | xxx K€ | xxx K€ | xxx K€ | x.xxx K€ |
SISTEMA DE PRODUCCIÓN Y SOFTWARE

Transformación Lean + Industry 4.0 en una planta industrial familiar
Punto de partida: Obstáculos
Planificación y gestión de Pedidos
- Ausencia de control de estado de pedidos
- Trabajo administrativo alto
- Gestión del Planning manual / falta de sincronización
Control de Eficiencia
- Ausencia de informes de eficiencia
- Ausencia de métodos de lean Calidad
- Ausencia de control de tiempos de cambios
Mantenimiento
- Orientado a correctivo
- Gestión Externalizada
- Ausencia de pautas en planta
NCIs & Reprocesos
- Descontrol NCIs
- Ausencia de sistemática de análisis y oreslución
Centralización del Conocimiento Técnico
- Conocimiento centrado en personas
- Pocos procedimientos definidos/escritos/digitalizados
- Necesidad de reequilibrio de conocimientos técnicos entre Operarios y Encargados
Resumen palancas de mejora aplicadas

Resumen Sistema de Producción Creado

Resumen Sistema de Producción Creado

Reorganización organigrama

Creación de los “Jobs Description” para puestos claves

FORMACIONES TEORICAS
Avance en la disciplina y cultura de perfección y mejora permanente

Resumen Sistema de Producción Creado

CONTROL & KPIS: REPORTING LEAN
Herramienta de orientación a resultados de eficiencia y de rentabilidad

Creación de Satélite de Reporting conectado al ERP permitiendo:
- Control de velocidades brutas y netas a nivel diario, semanal, anual por máquina y operario
- Control de tiempos de arreglos a nivel diario, semanal, anual por máquina y operario
- Eficiencia y Rentabilidad de presupuestos visible por HR, maquina, cliente, semana, mes etc..
Implantaciones enero-febrero: Modulo de KPIs de dirección

Ranking de Rentabilidad por máquina y por cliente

Informe de rentabilidad por pedido cruzado con nombres y comentarios de incidencias de maquinistas para fomentar el análisis y la mejora continua
CONTROL EFICIENCIA PRODUCCIÓN & VENTA
Control de micro a macro: Maquinistas, Maquinas, Pedidos


Control de la eficiencia en todos los marcos temporales desde el nivel mensual hasta el nivel de máquinista por turno
Control eficiencia de ventas y margen de cada trabajo
Control de Eficiencia de Pedidos por Maquina, Cliente, mes , semana, Pedidos

CONTROL & KPIS: REPORTING LEAN
Informe A4 de Eficiencia

Resumen Sistema de Producción Creado

Antes / Después: Punto de Partida

5S: Orden para maximizar la Eficiencia en máquina 801

5S: Orden para maximizar la Eficiencia en máquina 803

Estandarización Orden y ubicación de herramientas y consumibles

Antes / Después: Resultados

Eliminación obsoletos

1eraS en películas: Eliminación de Referencias Obsoletas para:
- Reducir tiempos de búsqueda y abastecimiento a máquina
- Mejorar consumo de restos y reducir coste de películas/m2
Adaptación almacén y organización visual
Estandarización del almacenamiento por tipo y tamaño
Implantación de separadores para aumentar capacidad de almacenaje

Referencias y formatos mezclados + presencia de referencia obsoletas

- Orden visual por referencia y formato
- Obsoletos eliminados
- Aumento Capacidad almacén
- Reducción T búsqueda
- SATISFACCIÓN TODA LA PLANTILLA
Management Visual en Almacén
Películas / Muestras / Fotolitos y dentro de poco gravados

Software de Buscador de Consumibles

Herramienta de Control de Stock y Búsqueda rápida con palabras claves
Resumen Sistema de Producción Creado

Implantación de los 1eros Procesos

Implantaciones enero-febrero: Procedimientos de limpieza

Implantación de pautas de orden y limpieza al final de cada turno

Checklist SMED de preparación y aprovisionamiento de pedidos a producción por parte de la logística interna con Checkeo de calidad
Definición del Mapa de Proceso

Resumen Sistema de Producción Creado

Lean Planning
Implantación de flujo Pull en toda la cadena pre-venta y Pre-producción + 4 terminales de “hyper conectividad” tipo Concorde para control en tiempo real del estados de todos los pedidos 
Implantaciones enero-febrero: Workflow digital de planificación

Interconexión de los dptos. O.técnica, Pedidos, Compras, Logistica y producción Avisos de incidencias anteriores y módulos técnicos de gestión para Compras y Logistica
Implantaciones enero-febrero: Almacén grabados + Nave logística 1

Resumen Sistema de Producción Creado

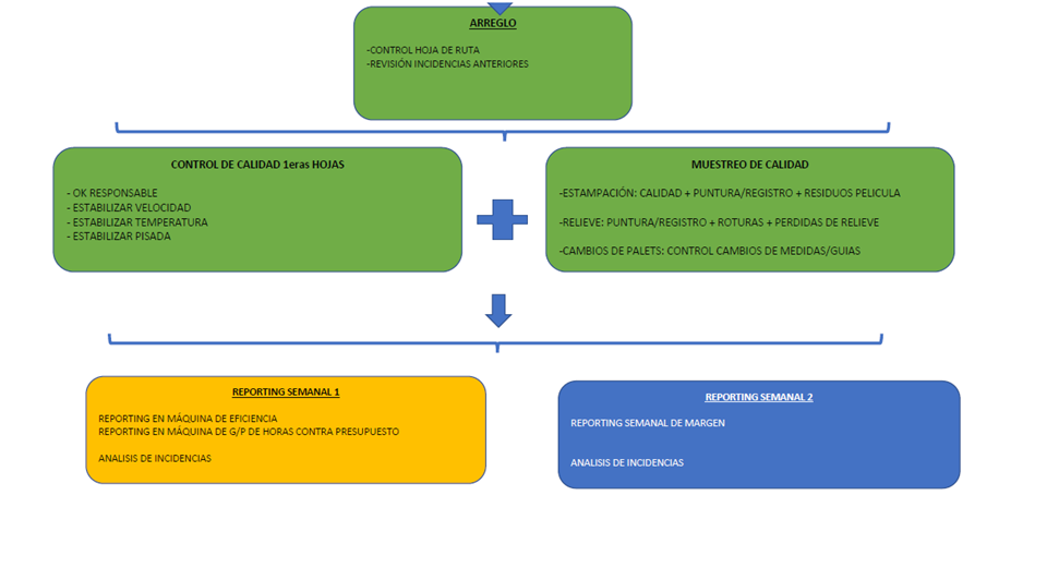
Zona de calidad: Hacer la calidad visible

Implantación de Herramientas de Calidad

Control de NCE, Checklists de control en máquina y lanzamiento de los muestros
Implantaciones enero-febrero: Modulo de gestión de la No Calidad
Herramientas de gestión de la calidad:
- Registro completo
- KPIs de Control
- Comunicación & Resolución de NCs




